Alliance Memory M45PEx NOR Flash Memory Devices

Alliance Memory M45PEx NOR Flash Memory Devices are page-erasable serial flash memory with byte alterability and a 75MHz SPI bus interface. These memory devices can be accessed by a high-speed SPI-compatible bus. The M45PEx NOR flash utilizes the page write or page program instruction to write or program 1byte to 256bytes at a time. The page write instruction consists of an integrated page erase cycle followed by a page program cycle. This memory device offers a maximum clock rate of 75MHz, 64KB and 512KB sector erase, 256bytes page size, and JEDEC standard two-byte signature. The M45PEx NOR flash devices are available in a RoHS compliant package.

Features

  • SPI bus compatible serial interface
  • 75MHz maximum clock rate
  • 2.7V to 3.6V single supply voltage
  • 2/6/16-Mbit of page-erasable flash memory
  • 256bytes page size:
    • 11ms typical page write
    • 0.8ms typical page program
    • 10ms typical page erase
  • 64KB/512KB sector erase
  • 64Kbytes hardware write protection of the bottom sector
  • JEDEC standard two-byte signature
  • 1µA typical deep power-down mode
  • More than 100,000 write cycles
  • More than 20 years data retention
  • -40°C to +85°C operating temperature range
  • RoHS compliant package

Logic Diagram

Alliance Memory M45PEx NOR Flash Memory Devices

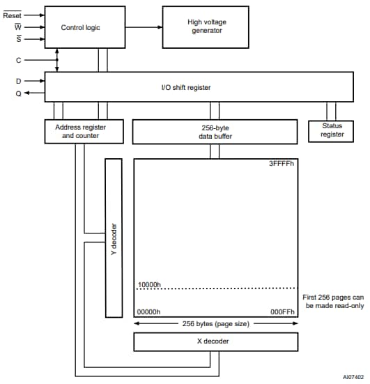
Block Diagram

Block Diagram - Alliance Memory M45PEx NOR Flash Memory Devices
Published: 2020-08-25 | Updated: 2024-04-30