Diodes Incorporated PI3EQX1002B 10Gbps USB 3.1 Linear ReDriver™

Diodes Incorporated PI3EQX1002B 10Gbps USB 3.1 Linear ReDriver™ is a high-performance, one-port, USB 3.1 and USB 3.0 compatible that is designed specifically for USB 3.1 protocol. This device provides 5Gbps and 10Gbps serial links with a linear equalizer and a single supply voltage of 3.3V. Diodes Incorporated PI3EQX1002B provides programmable equalization, linear swing, and flat gain to optimize performance. Features include 100Ω differential CML I/Os, automatic receiver detect function and auto "slumber" mode for adaptive power management. These devices from Diodes Incorporated are ideal for external storage devices, PC monitors, laptops, and smartphones.

Features

  • 5Gbps and 10Gbps serial link with a linear equalizer
  • Fully compliant with USB3.1 super speed standards
  • Two 10Gbps differential signal pairs
  • Pin adjustable receiver equalization
  • Pin adjustable output linear swing
  • Pin adjustable flat gain
  • Automatic receiver detect
  • USB3.1 and USB3.0 compatible
  • 100Ω differential CML I/O’s
  • Auto "slumber" mode for adaptive power management
  • 3.3V single supply voltage

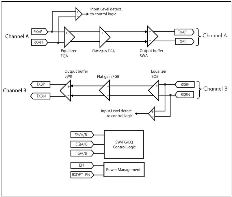
Application Circuit Diagram

Application Circuit Diagram - Diodes Incorporated PI3EQX1002B 10Gbps USB 3.1 Linear ReDriver™
Published: 2016-11-29 | Updated: 2022-03-11