STMicroelectronics SPC57 M Line MCU

STMicroelectronics SPC57 M Line MCU are designed for automotive powertrain controller applications. This includes four-cylinder gasoline and diesel engines, chassis control, transmission control, steering and braking, and low-end hybrid applications. The family is designed to achieve ISO26262 ASIL-A compliance.

Features

  • 1 main CPU, single issue, 32-bit CPU core complex (e200z2)
    • Power Architecture embedded specification compliance
    • Instruction set enhancement allowing variable length encoding (VLE), encoding a mix of 16-bit and 32-bit instructions, for code size footprint reduction
    • Single-precision floating point operations
    • Saturation Instructions Extension adding scalar saturating arithmetic support to the PowerISA Integer Saturation (ISAT)
  • 1568KB (1536KB code flash + 32KB data flash) on-chip flash memory
    • Supporting multiple blocks allowing EEPROM emulation
    • RWW between data EEPROM and code flash memory
  • 64KB general-purpose data SRAM
  • System Memory Protection Unit (SMPU)
  • 16-channel Direct Memory Access controllers (eDMA) with two-channel multiplexers for up to 60 DMA sources
  • Interrupt Controller (INTC) supporting up to 1024 interrupt sources (all are not assigned)
  • System Timer Module (STM)
  • 2 Software Watchdog Timers (SWT)
  • 2 Periodic Interrupt Timers (PIT)
    • 1 PIT with four standard 32-bit timer channels
    • 1 PIT with two 32-bit timer channels which can be combined into one 64-bit channel
  • Single phase-locked loop with stable clock domain for peripherals and core (PLL)
  • Single crossbar switch architecture for concurrent access to peripherals, flash memory, or SRAM from multiple bus masters
  • System Integration Unit Lite (SIUL2)
  • Boot Assist Flash (BAF) supports factory programming using a serial bootload through the UART Serial Boot Mode Protocol (physical interface (PHY) can be e.g., UART and CAN)
  • PASS module (supporting 256-bit JTAG password protection)
  • Device lifecycle monitoring
  • Generic Timer Module (GTM101)
  • Enhanced analog-to-digital converter system with:
    • Three 12-bit SAR analog converters
    • One 16-bit Sigma-Delta analog converter
  • Decimation unit to support SD ADC data conditioning
  • 1 Deserial Serial Peripheral Interface (DSPI) module
  • 2 LIN and UART communication interfaces (LINFlexD) modules
  • 1 microsecond-bus channel (composed of one DSPI and one LINFlexD)
  • 4 SENT (Single Edge Nibble Transmission) channels
  • 2 Modular Controller Area Network (M-CAN) modules
  • 1 Clock Calibration on CAN Unit (CCCU)
  • Fast Ethernet Controller (FEC)
  • Fast Asynchronous Serial Transmission (LFAST)
  • Nexus Development Interface (NDI) per IEEE-ISTO 5001-2003 standard, with partial support for 2010 standard
  • Device and board test support per Joint Test Action Group (JTAG) (IEEE 1149.1 and IEEE 1149.7)
  • On-chip voltage regulator controller manages the supply voltage down to 1.2V for core logic
  • Self-test capability

Videos

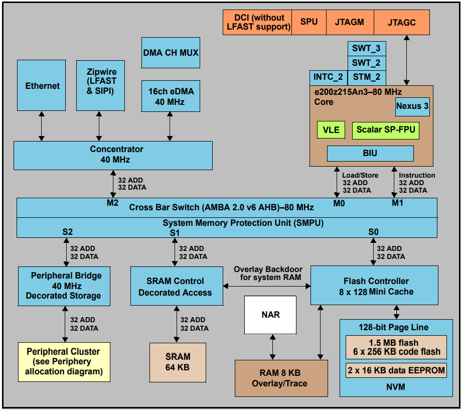
Block Diagram

Block Diagram - STMicroelectronics SPC57 M Line MCU
Published: 2018-12-03 | Updated: 2023-02-27